Outils pour utilisateurs

Outils du site


cours:informatique:iot:developpement_c_embarque:150_tp_partie1

:TODO_DOCUPDATE:

Notes et transcriptions du cours Développez en C pour l'embarqué disponible sur la plateforme Openclassrooms.

Entraînez-vous en créant un projet

À vous de jouer !

Pour vous entraîner, réalisez cet exercice étape par étape. Une fois terminé, vous pouvez comparer votre travail avec les pistes que je vous propose.

Cette première activité a pour but de vérifier que vous disposez de tous les outils nécessaires pour avancer dans la suite de ce cours.

Pour cela, vous allez créer un projet, importer du code, le compiler et l’exécuter tout en observant son comportement.

Documents à réaliser

Le rendu se fera sous la forme de captures d’écran sur lesquelles vous surlignerez les éléments à visualiser. Par exemple, vous pouvez montrer que votre code a bien compilé en indiquant par un cadre le résultat de la compilation :

Résultat de la compilation

Travail à réaliser

Commencez par récupérer l’archive du TP et décompressez-la.

Étape 1

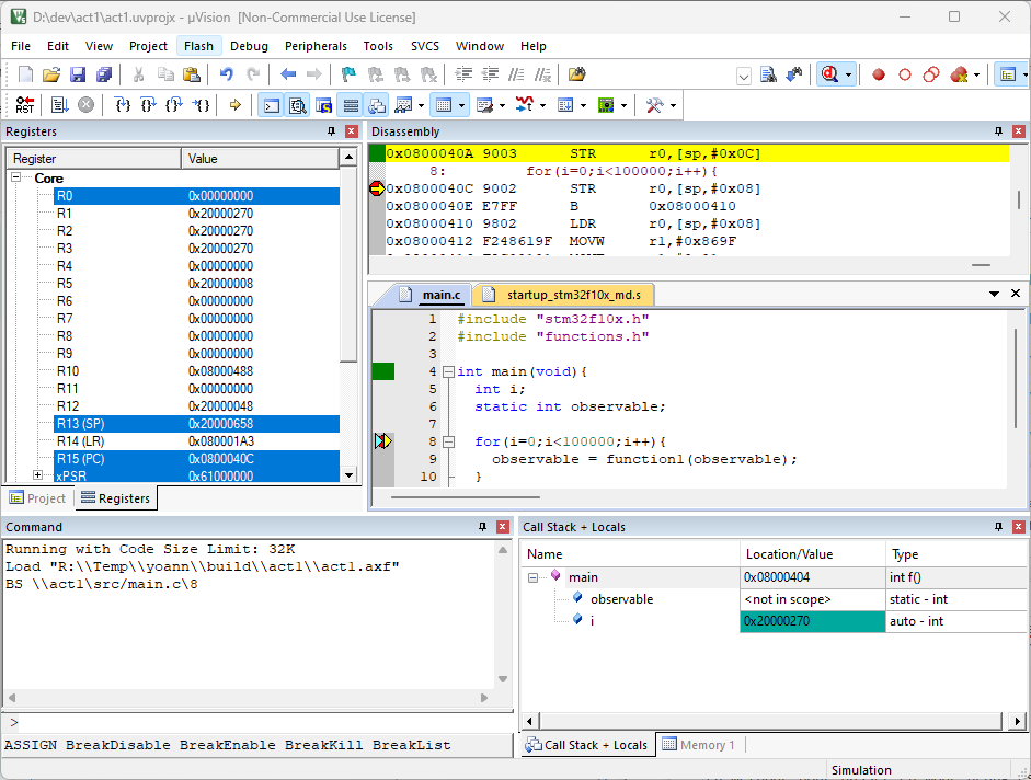
Créez un nouveau projet que vous nommerez Act1. Ajoutez un fichier C dans lequel vous copierez le code du fichier main.c de l’archive (vous pouvez aussi directement l’importer). Ne modifiez pas le contenu du code. Compilez.

Faites une capture d’écran montrant :

  • les éléments composant votre projet,
  • la fenêtre avec le code,
  • le résultat de la compilation.

Étape 2

Ajoutez à votre projet les fichiers librairie.lib et functions.h (qui sont dans l’archive) avec un clic droit sur le répertoire avec les sources ou bien en utilisant le bouton .

Attention, pensez bien à sélectionner All files (*) comme type de fichiers.

Décommentez toutes les lignes commentées de votre fichier C (lignes 2, 6, 9 et 11). Vous devriez avoir un code similaire à :

Attendu pour l'étape 2

  • Compilez et passez en mode debug ;
  • Faites une capture d’écran montrant que vous êtes bien passé en mode debug simulé.

Étape 3

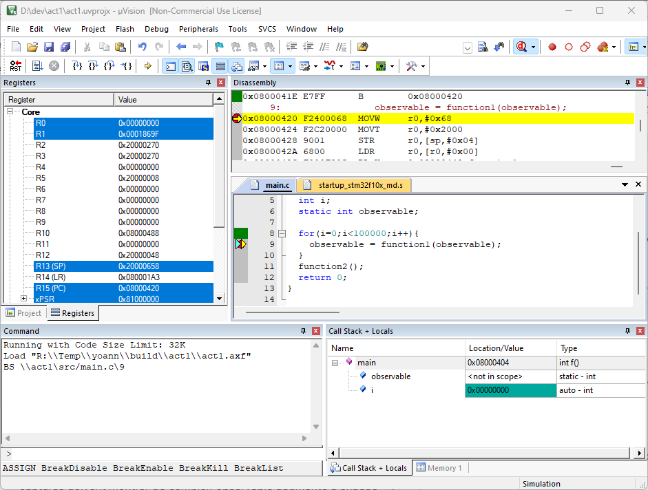
  • Mettez un point d’arrêt sur la ligne 9 et lancez l’exécution.
  • Faites une capture d’écran montrant l’exécution arrêtée à la ligne 9.

Étape 4

  • Observez la valeur de la variable observable à chaque incrément de la boucle for ;
  • Faites deux captures d’écran montrant la valeur de observable. Les captures doivent montrer de combien observable augmente à chaque pas de la boucle for. Autrement dit, faites une capture à un instant, puis une autre capture après avoir fait un pas de la boucle.

Étape 5

  • Combien de temps s’est écoulé entre le début de l’application et la ligne 13 ?
  • Faites une capture d’écran sur laquelle vous montrez la durée qu’a pris la simulation pour arriver à la ligne 13.

Étape 6

  • Observez la valeur stockée à l’adresse mémoire 0x20000004 quand le programme atteint la ligne 13.
  • Faites une capture d’écran montrant la valeur de la mémoire.

Vérifiez votre travail

Alors, vous êtes allé au bout ? Suivez le guide pour vérifier votre travail !

Sur chaque image, il vous faudra vérifier que les éléments demandés sont bien présents sur la capture et qu’ils ont été bien mis en évidence.

  • Les éléments sont bien tous identifiés sur les captures d'écran ;
  • Le mode debug est bien lancé ;
  • Le point d'arrêt est présent à la bonne ligne et l'exécution est suspendu à ce niveau ;
  • Les deux captures d'écran montrent bien un écart de 42 (ou 2A en hexadécimal) entre les deux valeurs de la variable ;
  • La durée est indiquée et représente bien la durée d'exécution ;
  • La fenêtre “Memory” est bien présente sur la capture d'écran ainsi que l'adresse, et la valeur est correcte.

Étape 1

Correction

Étape 2

Correction

Étape 3

Correction

Étape 4

Correction

Étape 5

Correction

Étape 6

Correction

cours/informatique/iot/developpement_c_embarque/150_tp_partie1.txt · Dernière modification : 2025/05/11 14:56 de yoann